top of page

FMCG Industry Analytics Project
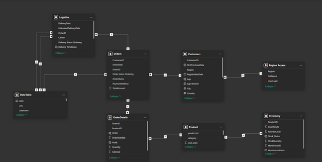
This is an end-to-end data analytics Project simulation of a national real-world FMCG retail operations, and it explores a comprehensive overview of everything to expect ranging from sales trends, customer behaviour, logistics efficiency and product performance.
Interact here:
Domain:
Tools Used:
FMCG
MySQL, Microsoft PowerBI, Figma
bottom of page



